バージョン

LINQ to SQL を使用して WinCombo をデータにバインド

.NET Language Integrated Query (LINQ) は、データ ソースで使用できるクエリ プログラミング モデルです。

データを取得して結果を簡単に扱うために C# などのプログラミング言語で LINQ を使用することができます。LINQ to SQL は、.NET クラスを使用してリレーショナル データベースをモデル化することができるオブジェクト リレーショナル モデル実装です。

このトピックは、LINQ to SQL を使用して WinCombo をデータにバインドするプロセスを説明します。

始める前に

Visual Studio 2008 をコンピュータにインストールする必要があります。

達成すること

このトピックは、Visual Studio 2008 で使用できる LINQ to SQL 技術を使用して WinCombo コントロールをデータにバインドする方法を示します。

次の手順を実行します

  1. ツールボックスから、UltraCombo コントロールをフォームにドラッグします。

  2. [クイック スタート デザイナ] から [終了] をクリックします。

  3. [データ ソース] タブから [新しいデータ ソースを追加] を選択します。

Grid LINQ to SQL 01.png
  1. [データ ソース構成] ウィザードが表示します。

  2. Database を選択して [次へ] をクリックします。

Grid LINQ to SQL 02.png
  1. [データ接続を選択] ダイアログ ボックスで、[新しい接続] をクリックします。[接続を追加] ダイアログ ボックスが表示します。LINQ to SQL 機能を使用するには、SQL Server データベースを使用する必要があります。

  2. [データ ソース] を [Microsoft SQL Server データベース ファイル] に変更します。

  3. SQL Server データベースを参照します。

  4. [OK] をクリックします。

Grid LINQ to SQL 03.png
  1. [接続文字列をアプリケーション構成ファイルに保存] で [次へ] をクリックします。

  2. 表示するメッセージ ボックスで [はい] をクリックします。

Grid LINQ to SQL 05.png
  1. [テーブル] ノードを選択し、[終了] をクリックします。

  2. [プロジェクト] メニューで、[新しい項目の追加] をクリックします。

  3. [新しい項目の追加] ダイアログで、[テンプレート] ウィンドウから [LINQ to SQL クラス] を選択します。

  4. NorthWind.dbml に名前を設定します。

Grid LINQ to SQL 06.png
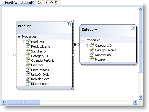
  1. サーバー エクスプローラから以下の項目をデザイン画面にドラッグします。

    • 製品

  1. カテゴリ

Grid LINQ to SQL 07.png
  1. [ファイル] メニューで、[保存] をクリックします。これは作成したエンティティおよびデータベースの関係を表す .NET クラスを保持します。

  2. Form1_Load イベントで次のコードを入力します。

Visual Basic の場合:

// NorthWindDataContext のインスタンスを作成します。
Dim db As New Dim NorthWindDataContext
//カタログ名が Beverages であるデータベース内のすべての製品を選択します。
Dim products = From p In db.Products Where p.Category.CategoryName = "Beverages" Select p
//WinCombo を結果にバインドします。
Me.UltraCombo1.DataSource = products

C# の場合:

// NorthWindDataContext のインスタンスを作成します。
NorthWindDataContext db = new NorthWindDataContext();
//カタログ名が Beverages であるデータベース内のすべての製品を選択します。
var products = from p in db.Products where p.Category.CategoryName == "Beverages" Select p;
//WinCombo を結果にバインドします。
this.UltraCombo1.DataSource = products;